Organizations across every industry that rely on SAP can benefit from leveraging Pentaho Data Integration and the SAP Connector to access and leverage more of their valuable data.
While SAP serves as a core ERP system for many companies globally, organizations regularly struggle with getting data out of SAP for analysis and wider use. These challenges relate directly to how SAP treats data, including:
This is where the Pentaho SAP Connector comes into play. The connector can be integrated into any Pentaho Data Integration (PDI) installation as a plugin for simple and direct access to SAP systems and data sources, bringing this valuable data into new workflows and processes all via a standardized user interface within Pentaho with full Pentaho functionality.
The Pentaho SAP Connector in Action
The connector uses SAP standard connections to ensure that communication between the systems is secure, efficient, and performant. There is no need for complex configuration in the SAP system while also complying with SAP guidelines.
The connector enables design and handling of a range of data extractions and transformations, including:
The Pentaho SAP Connector’s seamless integration delivers access to SAP without the need for extensive programming knowledge. Thanks to PDI’s graphical user interface, developers avoid dealing with manual ABAP coding or complicated SAP APIs.
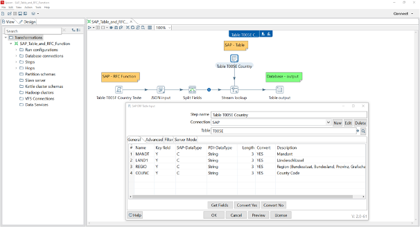
This is an example of the visual, self-documenting interface that makes your SAP ETL project easy to understand and maintain.
Companies can retrieve data from a variety of SAP modules (e.g. FI, CO, MM, SD) and integrate it into almost any target platform – be it a cloud database, a Hadoop cluster or a traditional BI tool. This set of capabilities delivers a powerful, secure and cost-effective alternative to expensive specialized ETL tools or middleware solutions as well as SAP’s own resources.
Opening a Whole Universe of New SAP Data Use Cases
Organizations across every industry that rely on SAP can benefit from leveraging Pentaho Data Integration and the SAP Connector to access and leverage more of their valuable data. Bringing data out of SAP and into new analysis and workflows can positively impact Financial reports (SAP FI/CO for dashboards and reports), Supply chain management (SAP MM or SD to identify bottlenecks), Customer Engagement (deeper customer behavior analysis), Data warehousing (creating a uniform view of company data) and more.
For example, with the Pentaho SAP connector, the team of Bell Canada has saved an estimated 30 man-hours per month, and staff no longer needs to work at weekends to ensure data is highly available. “The solutions free the IT team from manual tasks and allow them to focus on more strategic projects,” said Jude Vanniasinghe, Senior Manager of Business Intelligence, Bell Business Markets Shared Services, Bell Canada.
Leveraging the Power of SAP Data
The Pentaho SAP Connector is an indispensable tool for companies that want to efficiently integrate SAP data into their BI and analysis processes. It offers a powerful and user-friendly way of handling complex data structures from SAP and gaining valuable insights.
Whether you want to increase the efficiency of your data integration, save costs or make more informed decisions, the Pentaho SAP Connector can be a crucial building block in your data strategy.
If you’re interested in learning more about the Pentaho SAP Plugin Suite, reach out to Pentaho’s Professional Servies team or engage with a trusted partner like it-novum to discuss how to get started.
Author
View All Articles
Featured
Simplifying Complex Data Workloads for Core Operations and...
Creating Data Operational Excellence: Combining Services + Technology...
Top Authors
Jon Hanson
Duane Rocke
Sobhan Hota
Christopher Keller
Maggie Laird
Categories
With exclusive enterprise-grade plugins Pentaho Data Integration Enterprise Edition isn’t just an upgrade, it’s an investment in efficiency, scalability, and control.
Learn More
Faced with growing data demands, a leading organization re-architected its financial operations by upgrading from Pentaho CE to EE on AWS, ensuring scalability, security, and compliance.
Swisscom's Business Customers division searched for a unified platform for data integration and validation to achieve a 360-degree view of its operations. Pentaho Data Integration (PDI) was chosen for its comprehensive feature set, ease of use, and cost-effectiveness.
For organizations that rely on data-driven decision-making, the ability to scale analytics efficiently, manage governance, and optimize data integration pipelines is mission-critical. Yet many enterprises still operate on aging architectures, limiting their ability to process, transform, and analyze data at scale.
As organizations increasingly adopt multi-cloud architectures, they face growing challenges in managing data pipelines, enforcing governance, and maintaining performance across hybrid environments.